|
|
 |
 |
 |
 |
 |
 |
 |
 |
 |
 |
 |
 |
 |
 |
 |
|
InterHost 3000
|
| |
| |
|
| |
nachfolgende Seite 
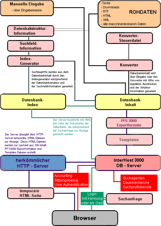
InterHost 3000 - Der Datenbank-Server
Die Software InterHost 3000 ist quasi die Netzwerkerweiterung des PFS 3000 und erlaubt es, PFS-Datenbanken
im Internet und /oder im Intranet zu nutzen. Dabei werden Datenbankfunktionalitäten durch einen beim Kunden
verfügbaren handelsüblichen HTML - Browser (Client) auf dem Datenbank - Server InterHost 3000 ausgelöst.
Bestechend ist die Recherchemöglichkeit, die einen originalgetreuen Sitzungsbezug wie bei einem Online -
Host herstellt. Auch einzelne HTML - Seiten lassen sich mit diesem System im Internet / Intranet zugänglich machen.
Das vollständige Nutzeraccounting des InterHost 3000 ermöglicht Sicherheit durch Paßworte und
Zugriffsberechtigungen, das Erstellen einer Nutzungsstatistik und eine exakte Abrechnung der Datenbankrecherchen bis auf
die Dokumentebene bei gewerblichen Kunden.
Sowohl automatische Daten-Updates als auch die manuelle Datenerfassung und -änderung sind online während des
laufenden Betriebs möglich. Solche Zugriffe sind über Paßwörter und andere Kontrollen regelbar.
Der InterHost 3000 ist für folgende Betriebssysteme erhältlich:
Windows9x™ / WindowsNT™ / Windows2000™ / WindowsME™ / Windows XP™
Linux™
Referenzliste
Administration
'Error Detection' und 'Error Correction'
Accounting
Scheduling
Metadatenbank
Zugangsbeschränkungen
Zurück zu Produkte
nachfolgende Seite 
|
|
 |
 |
 |
 |
 |
 |
 |
 |
 |
 |
 |
 |
 |
 |
 |
 |
 |
 |
 |
 |
|